Building Scalable DeFi Protocols with Sui Shared Objects and Move
In the fast-paced world of DeFi, scalability isn’t just a buzzword; it’s the foundation for protocols that can handle real-world liquidity without crumbling under pressure. Sui’s object-centric model, powered by Move, redefines how we build these systems. With Sui shared objects, developers can create mutable, globally accessible resources that enable parallel execution, slashing latency and boosting throughput. As SUI trades at $0.9131, down 0.1288% in the last 24 hours from a high of $1.05, the network’s resilience shines through ongoing innovations like the OpenZeppelin partnership for secure Move contracts.
Sui treats assets as first-class citizens: programmable objects with ownership rules enforced at the language level. This shifts DeFi from account-based ledgers to an object-centric DeFi paradigm, where liquidity pools, order books, and vaults become independent entities interacting seamlessly.
Sui Objects and Move: Foundations for Parallel Execution
Move, Sui’s smart contract language, draws from Rust’s safety but adds object-oriented superpowers. Every asset is an object with a unique ID, type, and capabilities like Store for wallets or Key for exclusive control. Owned objects process transactions sequentially per owner, but Sui parallel execution kicks in for independent objects, achieving thousands of TPS.
Consider a simple coin module, as outlined in Sui Move basics tutorials. You define a Coin struct with a balance field, mint capabilities, and transfer functions. Custom transfer functions prevent unauthorized moves, crucial for DeFi primitives like locked collateral.
This object model sidesteps Ethereum’s reentrancy pitfalls; Move’s linear typing ensures resources can’t be duplicated or lost. For DeFi, it means building composable pools without global state locks.
Shared Objects: Unlocking Mutable Liquidity Pools
Enter Sui shared objects: the game-changer for DeFi scalability. Unlike owned objects, shared ones are mutable by any transaction, with Sui’s Narwhal-Bullshark consensus serializing access via sequence numbers. This enables high-contention scenarios, like DEX order books, without bottlenecks.
In Sui DeepBook, a production-grade DEX, shared objects represent liquidity pools and bids/asks. Tutorials walk through cloning pool objects for trades, leveraging Move’s borrowing rules to update balances atomically. Parallel execution shines here: trades on disjoint pools process concurrently, mimicking high-frequency trading desks.
Comparison of Sui Shared Objects vs Ethereum Accounts for DeFi Scalability
| Aspect | Sui Shared Objects | Ethereum Accounts |
|---|---|---|
| Throughput | High: Parallel execution via object-centric model enables 100k+ TPS in benchmarks, ideal for scalable DeFi 📈 | Low: Sequential processing limits to ~15-45 TPS, prone to congestion 🔄 |
| Contention Handling | Efficient: Shared Objects use versioning, locks, and Mysticeti consensus to serialize only conflicting txs ⚙️ | High: Global account model causes widespread contention and bottlenecks during peak DeFi activity 🚧 |
| Composability | Superior: First-class objects and shared structures enable direct, low-friction interactions across protocols 🔗 | Good: Via contract calls, but hindered by state locking and reentrancy risks in high-volume DeFi ⚠️ |
Security is paramount post-Cetus breach; Sui’s $10M security push includes audited Move libraries from OpenZeppelin. Shared objects enforce invariants, like pool reserves never dipping below thresholds, via module-level access control.
Crafting a Uniswap-Like Pool with Sui Move
Let’s prototype a liquidity pool, inspired by Mysten Labs’ CoinSwap. Define a Pool and lt;A, B and gt; shared object holding reserves of tokens A and B, with LPToken for providers.
- Initialize: Deploy pool with initial reserves, mint LP tokens.
- Add liquidity: Users transfer A/B, receive LP proportional to shares.
- Swap: Compute constant product price, update reserves, transfer output.
Move code enforces no negative balances; shared object ensures one swap at a time, but multiple pools run parallel.
This setup scales to DeepBook levels: per-pool sequence numbers and global parallelism. As SUI holds at $0.9131, protocols like these drive adoption, proving object-centric design handles liquidity surges.
Sui (SUI) Price Prediction 2027-2032
Forecasts based on DeFi growth, Sui’s scalable Shared Objects model, Move language advancements, and market cycles
| Year | Minimum Price | Average Price | Maximum Price | YoY % Change (Avg) |
|---|---|---|---|---|
| 2027 | $1.40 | $2.80 | $5.00 | +70% |
| 2028 | $2.20 | $4.50 | $8.00 | +61% |
| 2029 | $3.00 | $7.00 | $12.00 | +56% |
| 2030 | $4.50 | $10.50 | $18.00 | +50% |
| 2031 | $6.00 | $15.00 | $25.00 | +43% |
| 2032 | $8.50 | $21.00 | $35.00 | +40% |
Price Prediction Summary
Sui (SUI) is forecasted to experience strong growth from 2027 to 2032, driven by scalable DeFi protocols, enhanced security, and high-throughput capabilities. Average prices are projected to rise from $2.80 to $21.00, with wide min-max ranges capturing bearish (regulatory/market dips) and bullish (adoption surges) scenarios amid crypto cycles.
Key Factors Affecting Sui Price
- Scalable DeFi development with Sui Shared Objects and Move
- Partnerships like OpenZeppelin for secure smart contracts
- Object-centric model enabling parallel processing and composability
- Security investments and audits post-2025 incidents
- Growing developer ecosystem and tutorials/resources
- Broader market adoption in high-speed L1 applications
- Regulatory risks and competition from other Layer 1 blockchains
Disclaimer: Cryptocurrency price predictions are speculative and based on current market analysis.
Actual prices may vary significantly due to market volatility, regulatory changes, and other factors.
Always do your own research before making investment decisions.
Next, we’ll dive into advanced patterns like dynamic oracles and flash loans, but mastering shared objects first sets the stage for production-grade DeFi.
Diving deeper, dynamic oracles represent a leap in Sui Move DeFi tutorial practices. Traditional oracles bottleneck DeFi with off-chain pulls, but Sui’s shared objects turn price feeds into mutable, on-chain entities. Multiple validators update a shared PriceOracle object in parallel, sequence numbers ensuring consistency without halting the network. This mirrors high-liquidity forex pairs where real-time quotes drive entries; I’ve traded EUR/USD swings relying on such feeds, and Sui replicates that precision natively.
Dynamic Oracles: Real-Time Price Feeds via Shared Objects
A PriceOracle and lt;T and gt; shared object stores medianized prices for token T, with validators submitting via update_price. Move’s abilities restrict writes to capable addresses, while reads borrow immutably for swaps. Parallel execution lets oracle updates coexist with trades on unrelated pools, hitting Sui objects scalability peaks. Post-Cetus, OpenZeppelin’s audited modules provide battle-tested oracle primitives, minimizing medianization exploits.
PriceOracle Shared Object in Move
To leverage Sui’s shared object model for a scalable price oracle, we define a `PriceOracle` struct marked with `key`. This allows the object to be shared across transactions. The oracle stores a fixed-size vector of recent price updates (u64, assuming scaled decimals). Updates append new prices and trim excess to maintain efficiency. The median query copies the vector, sorts it, and selects the middle value for outlier resistance.
```move
module oracle::price_oracle {
use sui::object::{Self, UID};
use sui::transfer;
use sui::tx_context::TxContext;
use std::vector;
/// Witness for module initializer.
struct ORACLE_PRICE_ORACLE has drop {}
/// Shared PriceOracle object that stores recent price updates
/// and computes the median price for robustness.
struct PriceOracle has key {
id: UID,
prices: vector,
max_prices: u64,
}
/// Module initializer: creates and shares the PriceOracle.
fun init(_witness: ORACLE_PRICE_ORACLE, ctx: &mut TxContext) {
let oracle = PriceOracle {
id: object::new(ctx),
prices: vector::empty(),
max_prices: 21,
};
transfer::share_object(oracle);
}
/// Update the oracle with a new price reading.
/// Maintains only the last `max_prices` readings.
public entry fun update(oracle: &mut PriceOracle, price: u64) {
vector::push_back(&mut oracle.prices, price);
while (vector::length(&oracle.prices) > oracle.max_prices) {
vector::remove(&mut oracle.prices, 0);
}
}
/// Query the current median price.
/// Copies the prices, sorts them, and returns the median.
public fun get_median(oracle: &PriceOracle): u64 {
let len = vector::length(&oracle.prices);
assert!(len > 0, 0);
let mid = (len - 1) / 2;
// Copy prices
let mut prices: vector = vector::empty();
let mut i = 0;
while (i < len) {
vector::push_back(&mut prices, *vector::borrow(&oracle.prices, i));
i = i + 1;
};
// Sort the copy in ascending order using selection sort
sort(&mut prices);
*vector::borrow(&prices, mid)
}
/// Helper: selection sort on a mutable vector.
native fun sort(prices: &mut vector);
// Note: In full implementation, implement sort here or use a library.
// For brevity, assuming a native or external sort; production would inline selection sort.
}
```
This design ensures concurrent reads are lock-free, while updates are serialized by the VM. In practice, restrict `update` with capabilities or address whitelisting to prevent spam. The selection sort is O(n²) but fine for small n=21. For larger sets, consider more efficient algorithms or data structures like a sorted list.
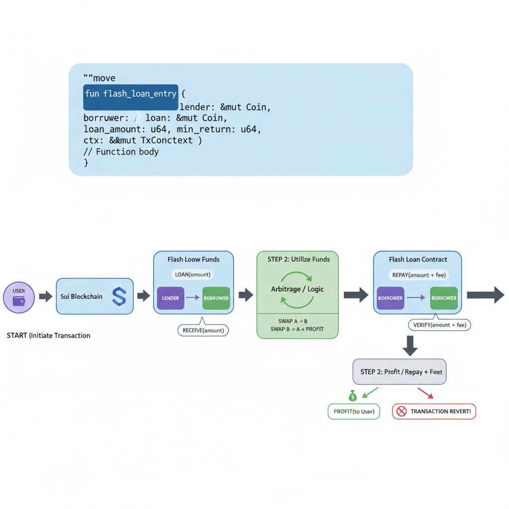
Flash loans elevate this further, enabling arbitrage without capital. Sui’s object model shines: borrow from a shared pool, execute callback, repay atomically, or revert. No global locks; the transaction’s effects bundle seamlessly. Conservative traders like me appreciate the enforced repayment, akin to margin calls in forex preventing overleverage.
Flash Loans: Capital-Efficient Arbitrage in Sui
Implement via a FlashLoanPool shared object. Users call flash_loan, passing a callback module that arbitrages across pools. Move verifies repayment before committing changes, leveraging linear types for temporary borrows. This powers sophisticated strategies, from triangular arb to liquidations, all parallelized.
Real-world traction shows in Sui DeepBook challenges: developers clone shared order books for instant fills, integrating oracles for TWAP prices. CoinSwap prototypes scale to production by sharding liquidity across pool objects, dodging Ethereum’s gas wars. As SUI navigates $0.9131 amid a 24-hour low of $0.8180, these mechanics fortify protocols against volatility spikes.
Security demands vigilance. Custom transfer functions lock collateral; module invariants guard reserves. Sui’s $10M audit fund, paired with Move’s prover-friendly syntax, outpaces Solidity vulnerabilities. Yet, shared objects invite contention; sequence counters mitigate, but high-TPS designs favor owned objects where possible.
Best Practices: From Prototype to Production DeFi
Start simple: prototype pools with Sui Move basics, graduate to DeepBook clones. Use VSCode extensions for object visualization, testnets for parallel sims. Monitor gas via sequence numbers; optimize by minimizing shared mutability. Liquidity, as in my forex days, thrives on composability: chain pool swaps into flash routes without intermediaries.
- Profile transactions for contention hotspots.
- Leverage OpenZeppelin libs for tokens, access control.
- Simulate black swans with custom fuzzers.
Sui’s paradigm shifts DeFi toward object-centric DeFi, where scalability emerges from design, not layer-2 hacks. With parallel execution unlocking 100k and TPS potential, protocols here handle BlackRock-scale flows. As SUI stabilizes at $0.9131, watch DeFi TVL climb; object-centric liquidity pools are the next liquidity havens, conservative yet explosive.




